SQL Assistant equipa a los desarrolladores de bases de datos y DBAs con herramientas de productividad que aceleran el proceso de desarrollo de las bases de datos, mejorar la calidad y exactitud del código. Dependiendo de lo que usted esta codificando, SQL Assistant puede levantar la productividad de su código SQL hasta un 300% o mas. Algunos de nuestros clientes tienen reportado que la productividad llego hasta el 500%.
SQL Assistant se integra fácilmente con muchos editores de bases de datos usados actualmente así tambien con administradores y ambientes de desarrollo incluidas herramientas nativas que vienen con los sistemas de bases de datos. Esta proporciona asistencia en el tecleo del código, completando automaticamente palabras y objetos de la base de datos y atributos del navegador. Esta proporciona funciones para la rápida entrada de construcciones comunes de SQL y recortes de código. Tambien proporciona integrado y completamente interactivo un sistema de asistencia de código SQL para ayudar al instante con comandos de sintaxis SQL y opciones disponibles en versiones de bases de datos especificas.
SQL Assistant es rápido y puede ser usado con sistemas de bases de datos pequeñas o muy grandes. Es también muy flexible y puede ser fácilmente personalizado por usuarios que quieran adecuarlo a sus hábitos de codificación o requisitos particulares.

Beneficios y características clave
- Aumenta la productividad del desarrollador de SQL
- Mejora la calidad y precisión del código
- Se integra con muchos editores SQL y no SQL
- Proporciona referencia SQL interactiva y sistemas de asistencia de código SQL
- Proporciona funciones avanzadas de intellisense de código SQL, que incluyen soporte para bases de datos, objetos, parámetros, variables de script, elementos de sintaxis y más …
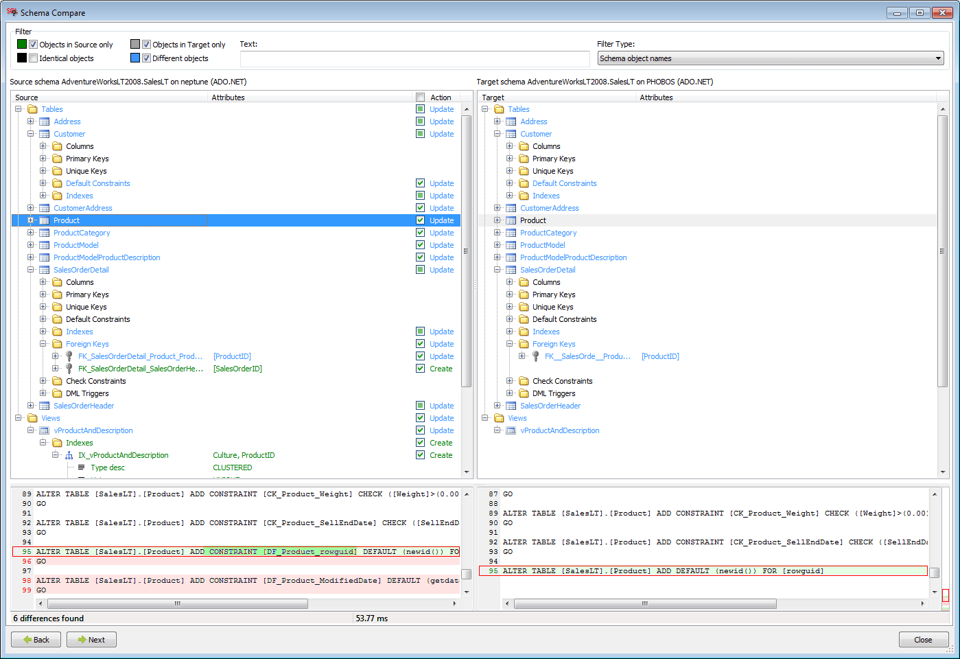
- Incluye formateadores de código y embellecedores; Validación de sintaxis SQL, vistas de estructura de código para una navegación rápida por el código y más …
- Admite 14 sistemas de bases de datos principales: Oracle, SQL Server, Azure SQL, DB2 UDB, DB2 para iSeries, Sybase ASE, Sybase SQL Anywhere, PostgreSQL, Amazon Redshift, MariaDB, MySQL, Teradata, SQLite y Microsoft Access
- Rápido y ocupa poco espacio en disco y memoria
- Se puede instalar fácilmente sin interrumpir ningún proceso existente y se puede utilizar de inmediato
Objetivos preconfigurados:
- SQL Server Management Studio 205/2008/2012/2014/2016/2017 / 18.x
- Analizador de consultas SQL
- Eclipse
- Visual Studio NET / 2005/2008/2010/2013/2015/2017/2019 / DataDude / Express
- Herramientas de base de datos para Oracle
- Sapo
- Desarrollador PL / SQL
- Navegador de consultas MySQL
- Banco de trabajo de consultas MySQL
- SQL * Plus
- PowerBuilder
- UltraEdit
- Bloc
- Bloc de notas ++
Bases de Datos Soportadas














Especificaciones técnicas:
Espacio en disco: 270 MB para instalación completa
Sistema operativo: Windows
Sistemas de base de datos compatibles:
- Oracle 8i, 9i, 10g, 11g, 12c, 18c, 19c
- Microsoft SQL Server 2000, 2005, 2008, 2012, 2014, 2016, 2017, 2019
- Windows SQL Azure 11, 12
- Apache Hive 2.x, 3.x
- Apache SparkSQL 2.2, 2.3, 2.4
- DB2 UDB 7.x, 8.x, 9.x, 10.x, 11.x
- DB2 para iSeries 5.x, 6.x, 7.x
- PostgreSQL 8.x, 9.x, 10.x, 11.x
- MySQL 5.xy 8.x
- MariaDB 5.xy 10.x
- SAP Sybase ASE 12.x, 15.x, 16.x
- SAP Sybase ASA (SQL en cualquier lugar) 9.x – 17.x
- Amazon Redshift
- Teradata 14.x, 15.x, 16.x
- IBM Netezza 7.x
- Pivotal Greenplum 4.x, 5.x, 6.x
- SQLite 3.x
- Microsoft Access 2003 a Office 365 (11.xa 16.x)
Conexiones de base de datos a través de Oracle OCI, conector MySQL (libMySQL), conector MariaDB (libMariaDB), PostgreSQL LibPQ, SMO, ODBC, ADO.NET














